Hallo und herzlich willkommen zu einen weiteren Blog von mir. Wie schon im gestrigen Artikel über Wetterstationen erwähnt, hatte ich das Thema Wetterabfrage und Bewässerung angesprochen.
Nun, es stellt sich die Frage, warum man das überhaupt in einem "Smart Home" braucht und welchen Nutzen man daraus ziehen kann. Dem gehe ich heute ein wenig auf den Grund, und biete Euch ein paar Fallbeispiele und Ideen, die Ihr auch mal umsetzen könnt.
Auch werde ich Euch trotz aller KNX Technik auch eine Zwischenlösung zeigen und auch auf die Technik zur Bewässerung nehm ich Bezug. Starten werde ich mit dem Hardwareteil und werde dann über die Installation disser später zu der Software kommen.
Vorgeschichte - Fehler
Vor ein paar Jahren hatte ich, bei der Erstanlage meines Gartens darüber nachgedacht, mir einfach mal ein paar Leitungen da hinzulegen, um nicht immer einen Riesenschlauch zur Bewässerung zu nutzen. Ich kam schnell auf den Trichter, mir doch einfach ein unterirdisches PE Rohr zu legen, und dann ein paar Zapfstellen dorthin zu machen, wo ich den Schlauch anschließen wollte. Nun ja, denkt Ihr, das geht ja auch bestimmt etwas einfacher.
Im Baumarkt hab ich dann das erste "System" der Firma Gardena gesehen, wo man sich PE Rohre mit Verbindungsstücken, sogenannten "Fittings" zusammenstecken kann. Bei den Fittings gab es dann auch so welche, die ein Gewinde drin oder drauf hatten, wo man einen Rasenregner raufschrauben konnte. Sogar Verteilerboxen bot die Firma an, und tut's auch heute noch.
Also lange Rede kurzer Sinn: Hab mir das Zeugs voreilig gekauft, um mein Haus herum schön planiert, den Mist eingebaut, in Betrieb genommen, zugeschüttet....
...und reingefallen.
Reingefallen
Warum reingefallen? Nun, die Systeme von Gardena sind zum Ersten mal eines: TEUER
Abgesehen davon sind die Gardena Systeme (auch die Profi Linie) sehr schlecht verarbeitet, nicht bis zuletzt durchgedacht und sehr sehr störanfällig. Das bemerkt man dann sehr schnell, wenn z.B. die Fittings nicht halten oder die Versenkregner andauernd ihren Dienst versagen weil der Wasserdruck nicht stimmt, oder die Dinger verstopft sind oder sich verstellt haben.
Glaubt mir, ich hab ein HEIDENGELD dafür hingelegt, und letztendlich musste ich mir eingestehen: umsonst
So ärgerte ich mich immer mit Dingen, die kaputt gingen und hatte dann vor zwei Jahren die Nase voll. Gleichermassen wollte ich einen Weg anlegen und dachte mir, ok...wenn ich schon was mache, dann mach ich's dieses Mal aber richtig.
Also informierte ich mich um die Fehler nicht ein zweites Mal zu machen.
Die Rohre und Fittings
Weiterhin wollte ich auf PE Rohre setzen, mit dem Durchmesser von 32mm. Allerdings nicht mehr von Gardena, sondern von einem anderen Hersteller, den ich mir im Beregnungsparadies ausgesucht habe.
Als Fittings wähle ich mir Schraubfittings aus. Die sind wesentlich besser verarbeitet und können mehr Druck / einen festeren Halt auf dem Rohr garantieren. Mit Druck mein ich hier nicht die Wassermenge die durchfliesst sondern den Druck, den die Fittings beim zudrehen bei der Rohrverbindung aufbauen.
Zur besseren Vorstellung habe ich Euch mal Bilder hiervon unten angestellt, so dass Ihr den Unteschied zu Schraubfittings sehen könnt.
Bei den Gardena Fittings kommts auch schon mal vor, dass diese kaputt im Bauhaus rumliegen, um man davon nichts mitbekommt. Beim Einbau kann schnell was nicht richtig sitzen und später, wenn alles zugeschüttet ist, wird das Zeugs undicht. Also für mich unbrauchbar.
Anders bei den Schraubverbindern. Die halten sehr gut die Belastungen aus, sowohl vom Wasserdruck als auch von der Belastung durch Boden.
Abbildung Gardena
Schraubfittings anderer Hersteller
Soweit also zu den Rohren und Verbindern. Mir war damals klar, dass ich mehrere Kreise machen möchte, also nicht einen Bewässerungskreis für alle Regner und Tropfrohre.
Also plante ich für 3-4 Rasenregner einen Kreis einzustellen, pro kleinen Beet einen Kreis und für ein einzelnes sehr großes Beet mit Bäumen zwei Kreise anzulegen.
Das heißt also, dass ich
2 Beregnungskreise für den Rasen habe
2 Kreise für 2 kleine Beete
1 Kreis für eine untere Reihe Kirschlorbeer
2 Kreise für ein großes Beet an der Seite mit Bäumen
2 Kreise für 2 mittelgroße Beete im Frontbereich mit Bäumen.
Insgesamt fahr ich also mit der Bewässerung 9 Kreise an.
In der Mitte des Gartens steckte ich einen Gehweg ab und schachtete zu einer Beetinsel in der Mitte so aus, dass ich ein paar Entwässerungsrohre vom äusseren in den inneren Kreis / Oval legen konnte. Hier konnte ich nun die Versorgungsleitungen für den Rasenroboter (Stromzuleitung 5x2,5 2X gelegt) und andere Gimmicks durchziehen wie z.B. Beleuchtung.
Ferner zog ich nur von dort aus 2 getrennte PE Leitungen für den hinteren und vorderen Rasenbereich durch, die ich anschließend zu einem Ventilkasten an der Rechten Seite des Hauses führte um die Wege möglichst kurz zu halten.
(Den dafür ausgewählten Ventilkasten folgt im unteren Teil der Doku)
Am Rand der Rasenfläche installierte ich nun die wasserführenden PE Rohre mit etwas Überlänge, dass ich ordentlich dort im hinteren und vorderen Bereich Versenkregner einbauen konnte die ich gleich aufzeige.
Die Bilder unten zeigen eine Luftaufnahme als auch die Installation der Versenkregner.
Auf den folgenden Bildern gut zu erkennen, der erwähnte rundum gehende Graben für die PE Rohre der Rasensprengerinstallation.
Als "Aufsteiger" entschied ich mich dann für die Hunter Pros-04-PRS30-CV
Diese haben eine Druckregulierung auf 2,1 bar und steigen 10cm hoch. Diese Aufsteiger werden nackt, also ohne Düsen geliefert. Und jetzt kommt der "AHA-EFFEKT"
Die Düsen braucht man nicht umständlich einstellen. Die werden einfach draufgeschraubt (per Hand). Man zieht hierfür den Regner kurz hoch, hält ihn mit der linken Hand fest und dreht die Düse mit der rechten Hand drauf. Fertig.
Der Aufsteiger ist sehr gut von oben bedienbar, ausschraubbar und hat intern einen Filter sehr verdammt gut zugänglich ist.
Diese Düsen sind alle farblich codiert so dass man die Wurfweite einstellen kann, und schöne Halbkreis, Viertelkreis oder welchen Winkel auch immer man bis zu 360 grad bilden kann. Leichter kann man dieses System wirklich nicht in Betrieb nehmen.
Dementsprechende Dokumentation über die Wurfweiten etc. kann man kostenlos bei Hunter herunterladen.
Kurzes Video zum Einstellen. Also ich bin von dem System begeistert und würde es immer wiede einsetzen.
Nachdem nun auch die Regner eingebaut und getestet wurden, und die Rasenfläche samt Rasenroboter angelegt wurde, wurden in den Beeten noch Mutterboden ausgebreitet, und mit einem Unkrautflies ausgelegt.
Hierbei ein kleiner Tip: Billig ist nix!
Bewährt haben sich bei mir Dupont. Da kommt wirklich nichts durch....kosten allerdings auch Geld. Da ist Verhandeln angesagt!
Nach dem Ausbreiten der Folie fixierte ich diese grob mit Fixiernägeln aus Plastik, die man auch über Regnerparadies beziehen kann.
Anschließend wurden hier unterirdische Tropfrohre von Gardena befestigt, mit Plastikrohrnägel, wie auf dem Bild deutlich zu erkennen.
Warum Gardena?
Von Gardena gibts oberirdische Tropfrohre und unterirdische. Die oberirdischen sind zwar billiger, aber für diesen Zweck ungeeignet. Hier können nämlich Wurzeln eindringen und das Rohr als auch die kleinen Tropfdüsen kaputt machen. Ferner sind die Düsen nicht automatisch entwässernd. Das birgt im Winter das Risiko, dass diese vereisen und dann anschließend kaputt gehen.
Abbildung zeigt das Gardenarohr im eingebauten Zustand. Achtet auf die Orangene Farbe beim Einkauf!
Auf dem obigen Bild ist das Rohr gut zu erkennen. Unter Anderem auch der Druckminderer unten, mit einem üblichen Schnellkupplungsstück. Dieses könnt Ihr abschrauben, und mittels Reduzierstück PE mit einem PE Rohr dann zur Ventilbox führen. Eine saubere Lösung die auch winterfest ist.
Kleiner TIP für die spätere Bewässerung: Die einzelnen Tropfer / Ausgansstücke des Tropfrohrs lassten pro Stunde 1,6 Liter Wasser durch. Bei mir hat sich gezeigt, dass eine Bewässerung von 0,8 Liter, also eine halbe Stunde vollkommend ausreichend ist. Der Boden ist so feucht, aber nicht nass.
Ebenso sei erwähnt: Unbedingt die Wurzelfolie einbauen. Nicht nur, dass sich die Installation der Gardenarohre so besser vornehmen lässt und kein Unkraut durchkommt. Die Folie hält äusserst gut die Feuchtigkeit des Bodens. Auch bei sehr heißen Wetter.
Im Anschluss könnt Ihr entweder Split auf die Rohre und die Folie schütten, oder wie ich einen Blähton (Blähtonkügelchen) verwenden. Diese halten nochmals sehr gut die Feuchtigkeit. Beim Einpflanzen von Blumen, Sträuchern, Kräutern etc braucht man den Ton nur beiseite zu machen, einfplanzen, beischütten, fertig.
In dem Bereich um die Bäume herum, gut zu erkennen auf der Luftaufnahme, hab ich die Tropfrohre 3X gelegt um dort mehr Wasser zu den Bäumen zu bringen. Anschließend bin ich dann mit dem Kreis zu der Ventilbox gefahren, und habe wie oben erwähnt das Tropfrohr mit dem PE Rohr verbunden und dann an die Ventilbox angeschlossen.
Die Ventilbox selbst lässt sich auch im Regnerparadies vorkonfektioniert bestellen. Mit 24V Magnetventilen.
Je nach Größe rate ich Euch gleich zu einer großen Box. Als Unterlage zu der Box schachtet Ihr unter der Box ungefähr 20-30cm tief aus, und füllt dort groben Kies oder Split ein, so dass diese einen vernünftigen Sitz hat.
Tipp von mir: Je nach Ausführung gibt es die Ventilboxen mit einem Luftdruckanschluss. So hab ich mir diese auch bestellt. Zu der Ventilbox hab ich noch einen Druckluftschlauch geführt, und blase durch einen im Haus befindlichen Kompressor Luft zu der Ventilbox, um das System bei Frost komplett auszublasen. Dies mach ich vollautomatisch.
Hinter der Ventilbox fahre ich mit dem Zuleitungswasser aus dem Haus zu einem Magnetventil, dass stromlos geschlossen ist. Zusätzlich hier hab ich mir in alle Ecken des Grundstücks sogenannte Zapfstellen mit einer zweiten Leitung gelegt, wo ich mal schnell einen kurzen Gartenschlauch aufstecken kann. Diese Ringleitung wird ebenfalls mit Druckluft versorgt, so dass diese auch frostsicher ausgeblasen werden kann.
Auf dem Bild gut zu erkennen: Alle Regner können gleichzeitig laufen...und zwar mit der Tropfrohrbewässerung gleichzeitig! Warum? Zum einen, weil das System durch die dicken Rohre so ausgelegt ist, dass das Wasser gleichmässig einströmen kann.
Zum Anderen, weil die Aufsteiger von Hunter eine Druckregelung haben, die den Gardena Regnern fehlt (die übrigends das doppelte Kosten und schon nach 2 Saisons kaputt waren).
Die Steuerung
Zu dem Ventilkasten habe ich dann einzelne Stromleitungen gezogen, und die mit einem Schaltaktor verbunden. Bespeisst mit 24V auf 2 Trafos im Verteilerschrank.
(Die Rückmeldung hab ich natürlich beim Prog. nicht vergessen ;-) )
Zum Ansteuern des Ganzen benutz ich meinen Gira Server.
Hier habe ich unter Berücksichtigung des aktuellen, als auch des zukünftigen Wetters folgende Bausteine und globale Bibliotheken eingebaut:
Bezugsquelle Gira:
Globale Bibliothek AS 10522
3 Tage Wettervorherssage tagsüber, nachts, morgens, mittags und abends
Die Biblothek gibts auch kleiner, aber ich habe mich für die ganz große Entschieden, da ich verschiedene Tageszeiten exakt abbilden und erfassen möchte.
Wenn die Bibliothek sauber eingebunden ist, und die Werte erfasst, kann man sich die Regenwahrscheinlichkeit für heute, morgen und übermorgen in % anzeigen lassen, und diese Werte auch weiterverarbeiten.
Allerdings habe ich hier in einem Punkt, der mir nicht so gefällt. Es gibt zwar für jeden Tagesabschnitt einen Wert für die Regenwahrscheinlichkeit den ich abgreifen kann, der Baustein gibt aber nicht einen einfachen Mittelwert für den nächsten und übernächsten Tag aus.
Beholfen habe ich mich hier mit einem Mittelwertbaustein, der mit die Mittelwerte von jedem Tagesabschnitt am nächsten Tag, also morgends, mittags, abends, nachts zusammenrechnet, und daraus den Mittelwert berechnet.
In den nächsten Tagen werde ich diesen Mittelwert auch noch anders berechnen, und zwar als Tendenz Wert. So kann ich die Bewässerung noch besser anpassen. Denn was nützt mir ein kurzer Regenschauer, wenn der Boden trocken ist. Dann nutze ich lieber den, und schiebe eine Zwischenbewässerung für den Rasen ein.
Abbildung zeigt die Mittelwertsberechnung
In den nächsten Absätzen zeige ich Euch, wie ein anderer Logikbaustein verwendet wird. Ich empfehle Euch grundsätzlich, nicht wild zu verknüpfen, sondern die entsprechenden Kommunikationsobjekte anzulegen. Hier ist die Hilfe des Logikbausteines (Rechtslick mit Maus darauf) sehr hilftreich.
Die hat zum Einen den Vorteil, dass das ganze dann zwar mehr Logikblätter hat, diese aber voneinander getrennt sind und man Fehler sehr schnell findet.
Ferner geb ich Euch den Tip, beim Anlegen von Kommunikationsobjekten im Gira Homeserver "Experten" zuerst einen Ordner mit der Bezeichnung der Logik anzulegen, und dann mit je einem Unterordner für EINGANG und AUSGANG zu arbeiten. Ebenso ist es von Vorteil, die Kommunikationsobjekte folgend zu benennen:
E01 E02 E03 usw. für die Eingänge
ebenso
A01 A02 A03 usw für die Ausgänge
Als Beispiel : E01 FREIGABE, E02 ERSTER WERT etc. Das hat den Vorteil, dass die KO's dann untereinander und nicht wild durcheinander zu finden sind.
Bewässerungsbaustein
Die eigentliche Bewässerung macht der Bewässerungsaustein.
Diesen hab ich auch von Gira bezogen:
Artikelno: AS-10016 kostet 99 Euro rund.
Dieser Baustein wird ohne Bibliothek geliefert, aber das ist auch nicht so schlimm. Die Kommunikationsobjekte sind schnell angelegt verknüpft. Im folgenden Blatt sieht man, wie dieser arbeitet.
Hier kommt jetzt der Mittelwert aus der vorigen Logik zum Tragen. Mit dem morgigen Tagesmittelwert der Regenwahrscheinlichkeit, gehts auf den Eingang 5 des Bewässerungsbausteins.
Den Grenzwert von 80% im Eingang 6 hab ich runtergefahren auf 60%.
Ebenso nimmt man dann von der Wetterstation (wenn vorhanden hoffentlich) den Regensensor und verbindet Ihn mit dem Logikbaustein.
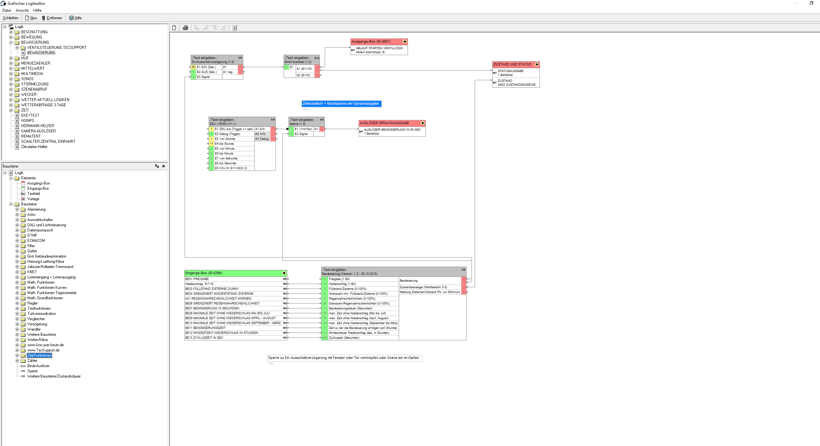
Die das ganze dann aussieht, entnehmt Ihr bitte dem untenstehenden Bild.
Hier auf dem obigen Bild seht Ihr die Verknüpfungen der einzelnen KO's zum Bewässerungsbaustein ebenso, wie die Ausgänge die eine kleine "Spielerei" anfahren.
Ganz oben auf dem Bild sehr Ihr einen Verzögerungsbaustein. Diesen hab ich auf 60 Sekunden eingestellt. Ich lasse hier, nur eine nachgeschaltete Logik die Ventilsteuerung, die ich ebenso auf einem getrennten Logikblatt angelegt habe also 60 Sekunden später anlaufen. Doch warum?
Da ich ein Sonos System habe, nutze ich hier die Sprachausgabe des Systems dazu, mich zu warnen, bevor die Bewässerung startet.
Ihr seht, dass 2 Verbindungen aus dem Bewässerungsbaustein herausführen. Eine geht auf die besagte Verzögerung von 60 Sekunden.
Die andere Verbindung geht zu einem Sperrbaustein der mit einem Zeitschaltuhrbaustein von Hans Tiroch aus dem KNX User Forum den Ausgang von 1 Uhr bis 11 Uhr monrgends unterdrückt. In dieser Zeit bin ich meist nicht im Garten und werde so durch die Sprachausgabe der Logik nicht gestört / geweckt.
Der ZSU Baustein 15030 ist im KNX USER FORUM downloadbar. Vielen Dank nochmals an Hans Tiroch für die simple Umsetzung. Nettes Tool!
Zu den restlichen Zeiten werde ich also wie gesagt durch eine Sprachausgabe aus meinem Sonos System gewarnt. Wie dies von Statten geht, zeig ich Euch in einem der nächsten Blogs.
So freu ich mich, dass meine Füße nicht nass werden, und hab genug Zeit um aus dem Bereich zu gehen.
Bemerkung: Der Baustein wird hier verknüpft dargestellt ohne Zisternenbefüllung. Die Art kann ich nicht ausprobieren, weil ich keine besitze (noch). Hier sind die Werte dementsprechend der Hilfe des Logikbausteins zu belegen.
Die Ventilsteuerung
Es gibt viele Arten der Ventilsteuerung. Man kann natürlich alle Ventile auf einmal anfahren. Das hat aber den Nachteil, dass die Rohre wegen dem anstehenden Druck schon sehr belastet werden, da ja ein höherer Eingangsdruck als 6 bar für all die Schläuche und Regner anstehen muss. Das funktioniert zwar, jedoch ist das Sprühergebnis der Regner nicht in Ordnung.
Es gibt Logikbausteine zur Ventilsteuerung die simpel ausgeführt sind, die einfach ein Ventil nach dem anderen durchschalten. Hier muss man allerdings, wenn man es richtig machen möchte noch weitere Logikblätter schreiben, die eine erneute Ventilöffnung anstoßen, wenn ein Regenschauer eingesetzt hat.
Somit werden nicht nur die Logikblätter sehr groß, sondern auch sehr unübersichtlich.
Ich habe mir hier mit einer globalen Bibliothek geholfen, die ich von Benjamin Schneider erworben habe.
Globale Bibliothek heißt hier, dass nicht nur eine Bibliothek für die Logikblätter angelegt wurde, sondern auch für den QuadClient (Visualisierung).
Diese funktioniert nicht nur auf der großen Visualisierung sondern auch auf jedem Handy, das über die Gira App verfügt.
Ich war erst etwas abgeschreckt durch die "hohen Kosten" von 190 Euro. Allerdings wenn man die Logik als auch die Visu betrachtet, hat sich Benjamin hier sehr sehr viel Arbeit gemacht. Und vor allem:
ES IST SAUBER PROGRAMMIERT
In einem kleinen Video das ich hier eingebunden habe, erklärt Benjamin wie das Ganze funktioniert. Das Logikblatt dazu erkläre ich weiter unten.
Hier seht Ihr den im Video aufgeführten Logikbaustein, der alle Daten verarbeitet.
Ihr könnt hier auch die Ablaufsperren setzen, was aber nicht zu empfehlen ist.
Die mach ich in einem weiteren Logikblatt von Benjamin mit seinem Sperrbaustein, der hier mitgeliefert wird.
Hier mach ich momentan einen Vergleich der Windmesswerte. Ist der Wind stärker als 2 Meter / Sek. wird hier die Bewässerung unterbrochen. Da in der vorgeschalteten Logik "BEWÄSSERUNG" mit dem Gira Baustein nur ein "Trigger" zu dieser Ventilsteuerung erfolgte, hat dies keine Auswirkung auf die Sperre und Freigabe der einzelnen Ventile.
Diese können nach Ablassen des Windes wieder frei arbeiten.
Auf den Bild oben deutlich zu erkennen:
Die Sperrbausteine, die die Ventilsteuerung starten und pausieren können. Hier klinke ich weiter den Windvergleicher ein.
Dies hat zur Folge, dass ab einer Windstärke größer als 2 Meter / Sekunde die Bewässerung unterbrochen wird.
Dadurch versprühen die Rasenregner nicht das ganze Wasser auf dem Weg und es kommt zu einer gleichmässigeren Bewässerung des Rasens.
Diese Lösung ist zwar subtil, aber nicht optimal. Ich werde das in nächster Zukunft gegen einen anderen Baustein tauschen, der ähnlich dem Grenzwert einer Wetterstation arbeitet, und die Ausgabe verzögert freigibt.
Auch wird diese Sperre dann direkt an Ventil 1 und 2, den Rasenventilen angeschaltet.
Steuerung im Quad Client
Hier noch einmal kurz die Visualisierung im Quad Client. Deutlich zu erkennen, dass man hier auch noch zusätzlich eine Zeitschaltuhr zur Ablaufsteuerung einsetzen kann. Die werde ich wohl zur Beregnung auch einsetzen, wenn ich in Urlaub fahre um Trockenschäden zu vermeiden, sollte es doch zu einem Fehler in der Logik kommen.
Erst einmal möchte ich hier einen großen Dank an Benjamin abgeben. Die Ventilsteuerung ist ehrlich gesagt ein Sahnestück. 190 Euro mögen zwar sehr viel sein, aber mit den Vorzügen der nachtriggerbaren und unterbrechbaren Nachsteuerung hat er sich sehr viel Arbeit gemacht, die mal gewürdigt werden muss.
Wenn man sich die Arbeit auch im Quad Client zur Visu ansieht, wo schon alle Funktionsvorlagen eingepflegt sind, versteht man schnell den Preis.
Zu finden sind diese Logik / Bibliothek direkt bei Tecsupport. Einfach auf das Bild klicken. (Direktlink)
Bodenfeuchte
Solltet Ihr eventuell das ganze System ausbauen, so könnt Ihr dies noch, indem Ihr einen Bodefeuchtesensor einbaut.
Elsner bietet hier ein zuverlässiges Produkt an, das bis zu 4 Bodensensoren verwaltet.
Mit 4 Sensoren seid Ihr hier etwa bei 318 Euro zuzüglich MwSt. und Versand.
Mit Klick auf das Bild kommt Ihr direkt zu Elsner
Ich habe bei diesjährigen Arbeiten im Garten festgestellt, dass die Bewässerung so schon sehr gut funktioniert. Ob ich es nötig habe, einen solchen Sensor dann einzusetzen sei dahingestellt (jeder nach seiner Facon). Allerdings war der Sommer letztes Jahr so extrem trocken, dass ich einfach Angst um die Anlage habe, und ich nicht möchte, dass mir diese Arbeit kaputt gemacht wird, weil was nicht so recht funktioniert.
In naher Zukunft werde ich mir den Sensor kaufen, und einem ausführlichen Test unterziehen.
Zukunft und Flausen im Kopf
Abschließend möchte ich noch was sagen. Man kann zwar ne Bewässerung bis zum Äussersten treiben, doch allein schon mit Beregnungsbaustein und Ventilsteuerung, oder auch nur mit der Ventilsteuerung ist man sehr gut aufgestellt.
Das aufgezeigte Beispiel meiner Bewässerung ist natürlich schon sehr groß und sehr luxuriös. Das weiss ich. Es ist halt ein Hobby.
Wetterabfrage
Hier habe ich ja schon mit dem erwähnten Baustein von Manuel Groth sehr gute Erfahrungen gemacht. Den von Gira hab ich genommen und hier aufgezeigt, weil ich ausprobieren wollte, wie der so geht.
Mit dem Baustein habe ich aber noch andere Dinge vor.
Momentan arbeite ich an Vergleichern in einem Logikblatt, welche mich morgens und am vorabend vor schlechten Wetter warnen.
Ich möchte das n bisschen auf die Spitze treiben, mit Sprachausgabe und Push-Meldungen.
Ich weiss, dass es Flausen sind, aber wer mal morgens unverhofft Schnee schippen musste, oder sich bei Glatteis hingelegt hat, wird verstehen warum ich das mache.
Eventuell, und ich verspreche hier nichts, wird mein Freund Benjamin da einen Baustein schreiben, der diese Werte vergleicht und direkt eine Ausgabe für schlechte Wetter oder Stürme anbietet. Das Thema sind wir grade am diskutieren.
Auch möchte ich mal kurz noch den Baustein von Manuel hier aufzeigen. Das Teil macht sehr gute Dienste.
Wer sich selbst die Mühe mit den KO's macht, kann ihn sehr gerne anwenden.
Auch andere Bausteine von Ihm sind sein Geld wert, wie z.B. Hue oder Sonos.
Ich hoffe, Ihr hattet viel Spass und so den einen oder anderen Anreiz zur Bewässerung gefunden. Auch vielleicht nen Tipp zur Einkaufsliste. Ich würde mich freuen, wenn Ihr meinen Beitrag gut findet indem Ihr mir mal ein Like gibt.
Ebenso würde es mich freuen, wenn Ihr mal ab und an bei Benjamin oder Manuel oder beiden auf der Homepage vorbeischaut, und Euch deren tollen Bausteine anschaut oder gar kauft. Da steckt wirklich viel Arbeit drin!
Vielen Dank für Eure Zeit und bis zum nächsten Mal
Euer Markus










